
INSTALUJ.cz
server pro download software
Hledání:
MaxDB Code Factory
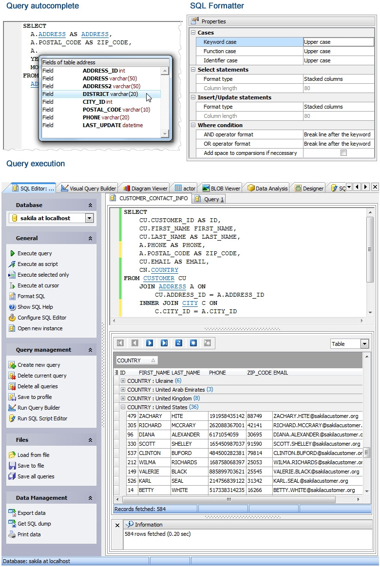
MaxDB Code Factory je nástroj pro vytváření SQL dotazů a skriptů. S jeho pomocí můžete snadno a rychle vytvářet složité dotazy, které by bylo obtížné nebo nemožné napsat ručně. MaxDB Code Factory nabízí širokou škálu funkcí, které vám pomohou usnadnit práci, včetně:
• Grafické uživatelské rozhraní pro snadné vytváření dotazů
• Možnost provádět více dotazů současně
• Pokročilé nástroje pro správu dat
• Možnost exportu a importu dat do různých formátů
• Výkonný editor a prohlížeč BLOB dat
• Plně přizpůsobitelné uživatelské rozhraní
| Detail produktu MaxDB Code Factory | |
| Licence | zdarma k vyzkoušení |
| Verze (je už nová verze?) | 12.3 |
| Omezení | 30 dní |
| Výrobce (vše od výrobce) | SQL Maestro Group |
| Stránka produktu | http://www.sqlmaestro.com |
| Podporovaný jazyk | Anglicky |
| Datum vydání | |
| Stažení za týden | 9 |
| Stažení celkem | 45 |
| Hodnocení Instaluj.cz | 0 |
| Hodnocení uživatelé | |
| Hodnocení VirusTotal | Kontrola dne 11.12.2025, soubor je 100% bez virů |
| Operační systém | Windows XP/2003/Vista/7/8 |
| Velikost souboru | 7,71 MB |
| Instalace | ano |
| Odinstalace | ano |
| Oznámit novou verzi mailem | |
| download MaxDB Code Factory | |
| 1. | Precision Helper CZ | 101 |
| 2. | HTML kódy CZ | 52 |
| 3. | Zdrojáky do HTML CZ | 21 |
| 4. | Tarabi html2chm | 19 |
| 5. | NeroFX Password Generator CZ | 18 |
| 6. | SQL Tester CZ | 17 |
| 7. | HTML Portable Editor | 17 |
| 8. | Vytváříme web v HTML/CSS - videokurz CZ | 12 |
| 9. | Precision Helper - Portable | 9 |
| 10. | MaxDB Code Factory | 9 |
| 11. | Brackets CZ | 8 |
| 12. | Alleycode HTML Editor | 7 |
| 13. | Český PHP manual CZ | 6 |
| 14. | Javascript videokurz CZ | 6 |
ikony pro vás | kontakt | osobní údaje | napište nám | reklama na serveru | přidat software | RSS | lime |