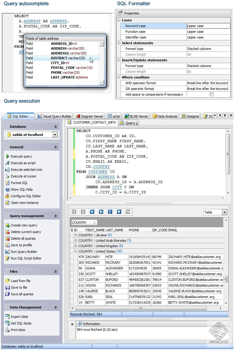
MaxDB Code Factory