
INSTALUJ.cz
server pro download software
Hledání:
ZDARMA
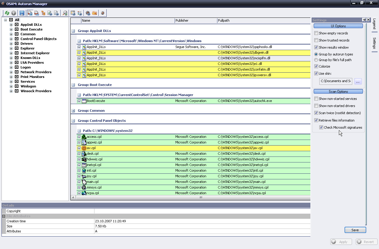
Chcete vědět, co se spouští při startu vašeho počítače? OSAM: Autorun Manager vám pomůže. Tento bezplatný nástroj vám zobrazí seznam všech objektů, které se spouštějí při startu, včetně programů, služeb a dalších položek.
Jak to funguje?
OSAM: Autorun Manager používá systém Windows API k získání seznamu všech objektů, které se spouštějí při startu. Tyto objekty jsou pak zobrazeny v přehledném seznamu s informacemi o názvu, umístění, typu a dalších vlastnostech.
Co můžete zjistit?
OSAM: Autorun Manager vám zobrazí následující informace o každém objektu:
• Název
• Umístění
• Typ (program, služba, registr, ...)
• Vlastnosti (např. argumenty, startovací priorita, ...)
| Detail produktu OSAM: Autorun Manager | |
| Licence | zdarma |
| Verze (je už nová verze?) | 1.0.0.4088 |
| Výrobce (vše od výrobce) | Online Solutions |
| Stránka produktu | http://www.online-solutions.ru |
| Podporovaný jazyk | Anglicky |
| Datum vydání | |
| Stažení za týden | 0 |
| Stažení celkem | 4 |
| Hodnocení Instaluj.cz | 0 |
| Hodnocení uživatelé | |
| Operační systém | Windows 2000/XP/Vista |
| Velikost souboru | 7,64 MB |
| Instalace | ano |
| Odinstalace | ano |
| Oznámit novou verzi mailem | |
| download OSAM: Autorun Manager | |
| 1. | Driver Booster Free CZ | 228 |
| 2. | MiniTool Partition Wizard | 139 |
| 3. | jv16 PowerTools | 61 |
| 4. | NETGATE Registry Cleaner CZ | 55 |
| 5. | AVG PC TUNEUP CZ | 47 |
| 6. | Paragon Partition Manager | 41 |
| 7. | O&O Defrag | 41 |
| 8. | Fresh UI | 41 |
| 9. | Wise Care 365 CZ | 35 |
| 10. | Driver Booster PRO CZ | 28 |
| 11. | SuperRam | 25 |
| 12. | Gold! StartupControl CZ | 25 |
| 13. | PerfectDisk Professional | 22 |
| 14. | Smart Game Booster | 20 |
| 15. | WinASO Registry Optimizer | 19 |
| 16. | AusLogics BoostSpeed | 19 |
| 17. | Process Lasso | 19 |
| 18. | MiniTool Partition Wizard | 19 |
| 19. | MSI Afterburner | 17 |
| 20. | Kerish Doctor CZ | 17 |
ikony pro vás | kontakt | osobní údaje | napište nám | reklama na serveru | přidat software | RSS | lime |