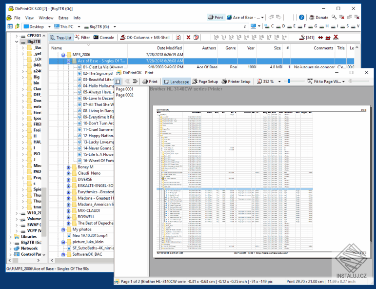
DirPrintOK