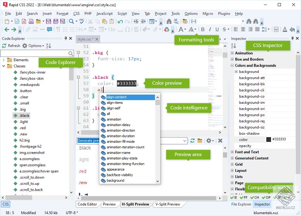
Rapid CSS editor