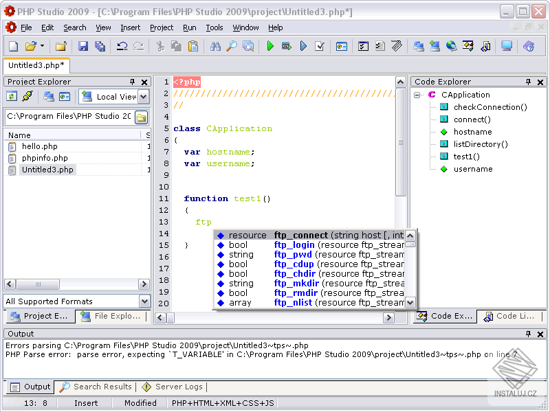
PHP Studio